VACE について
VACE 14B は、アリババグループの Tongyi Wanxiang チームが公開したオープンソースの統合型動画編集モデルです。このモデルは、複数のタスクを統合した機能、高解像度処理のサポート、および柔軟なマルチモーダル入力機構を備えており、動画制作の効率性と品質を大幅に向上させます。 本モデルは Apache-2.0 ライセンスの下でオープンソース化されており、個人利用および商用利用が可能です。 以下に、その主な特徴および技術的ハイライトを総合的に解説します:- マルチモーダル入力:テキスト、画像、動画、マスク、制御信号など、複数の入力形式をサポート
- 統合アーキテクチャ:単一のモデルで複数のタスクをサポートし、機能を自由に組み合わせ可能
- モーション転送:参照動画に基づいて連続的かつ自然な動作を生成
- 局所的置換:マスクを用いて動画内の特定領域を置換
- 動画拡張:動作の補完や背景の延長を実行
- 背景置換:被写体を保持したまま、環境の背景を変更
モデルのダウンロードおよびワークフローへの読み込み
本ドキュメントで紹介するすべてのワークフローは同一のテンプレートを使用しているため、まずモデルのダウンロードおよび読み込み手順を説明し、その後、異なるノードを Bypass(無効化)することで、各種入力の有効/無効を切り替えて、異なるワークフローを実現できます。なお、具体的なサンプルワークフローの情報内には既にモデルのダウンロード情報が埋め込まれているため、サンプルワークフローをダウンロードする際に同時にモデルも取得できます。
モデルのダウンロード
diffusion_modelswan2.1_vace_14B_fp16.safetensors
wan2.1_vace_1.3B_fp16.safetensors VAE Text encoders からいずれか 1 つのバージョンを選択してダウンロードしてください: ファイルの保存先:
モデルの読み込み
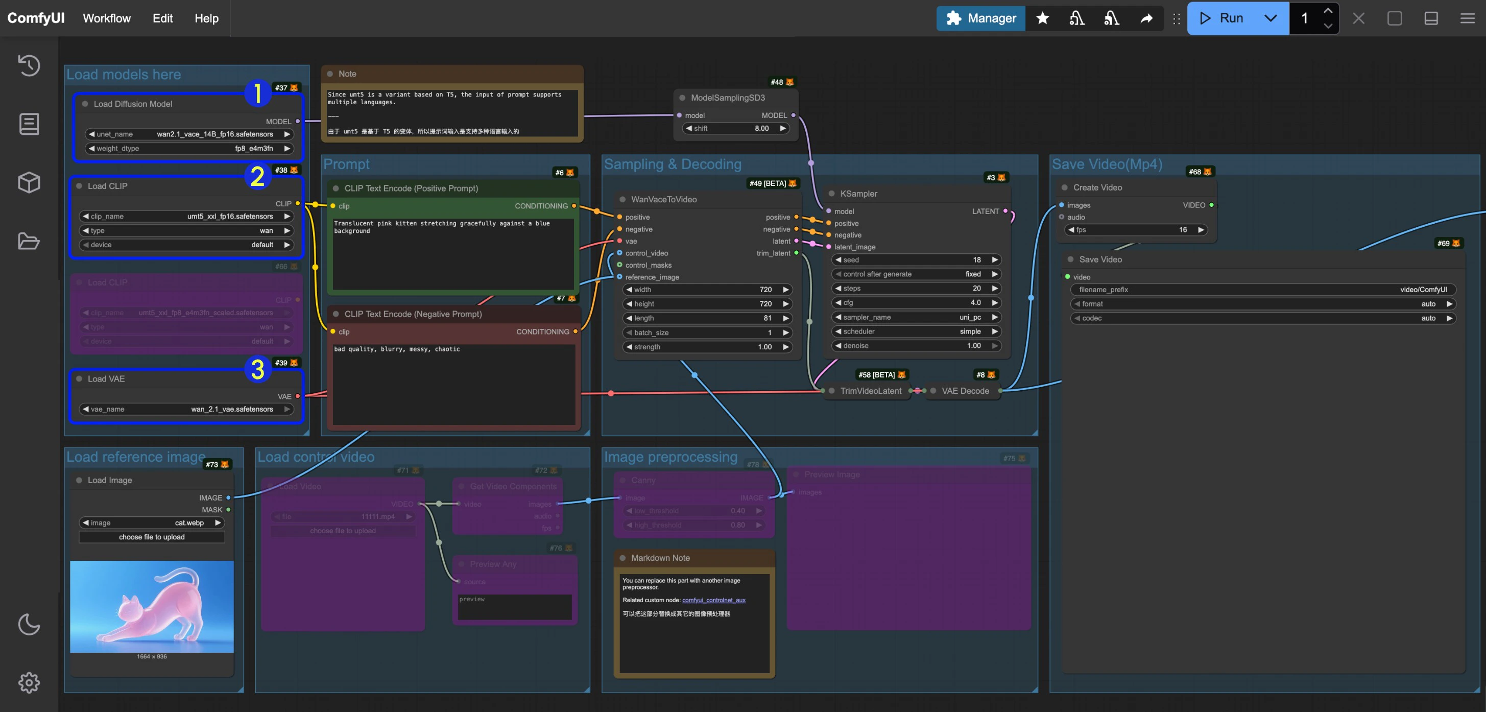
本ドキュメントで扱うワークフローでは、使用するモデルが共通であり、ワークフロー自体も同一であるため、各ワークフローにおいて異なる入力を有効/無効にするためにノードの Bypass を切り替えるだけです。以下の画像を参考に、それぞれのワークフローで対応するモデルが正しく読み込まれていることを確認してください。
Load Diffusion Modelノードがwan2.1_vace_14B_fp16.safetensorsを読み込んでいることを確認してくださいLoad CLIPノードがumt5_xxl_fp8_e4m3fn_scaled.safetensorsまたはumt5_xxl_fp16.safetensorsを読み込んでいることを確認してくださいLoad VAEノードがwan_2.1_vae.safetensorsを読み込んでいることを確認してください
How to toggle Node Bypass Status
When a node is set to Bypass status, data passing through the node will not be affected by the node and will be output directly. We often set nodes to Bypass status when we don’t need them. Here are three ways to toggle a node’s Bypass status:
- After selecting the node, click the arrow in the indicator section of the selection toolbox to quickly toggle the node’s Bypass status
- After selecting the node, right-click the node and select
Mode->Alwaysto switch to Always mode - After selecting the node, right-click the node and select the
Bypassoption to toggle the Bypass status
VACE テキストから動画へ(Text-to-Video)ワークフロー
1. ワークフローのダウンロード
以下の動画をダウンロードし、ComfyUI にドラッグ&ドロップすることで、対応するワークフローを読み込んでください。2. ステップ・バイ・ステップでワークフローを完了する

CLIP Text Encode (Positive Prompt)ノードにポジティブプロンプトを入力してくださいCLIP Text Encode (Negative Prompt)ノードにネガティブプロンプトを入力してくださいWanVaceToVideoで画像サイズ(初回実行時は 640×640 解像度を推奨)およびフレーム数(動画の再生時間)を設定してくださいRunボタンをクリックするか、ショートカットCtrl(Mac の場合は Cmd)+ Enterを押して動画生成を実行してください- 生成が完了すると、動画は自動的に
ComfyUI/output/videoディレクトリに保存されます(サブフォルダの場所はsave videoノードの設定により異なります)
VACE 画像から動画へ(Image-to-Video)ワークフロー
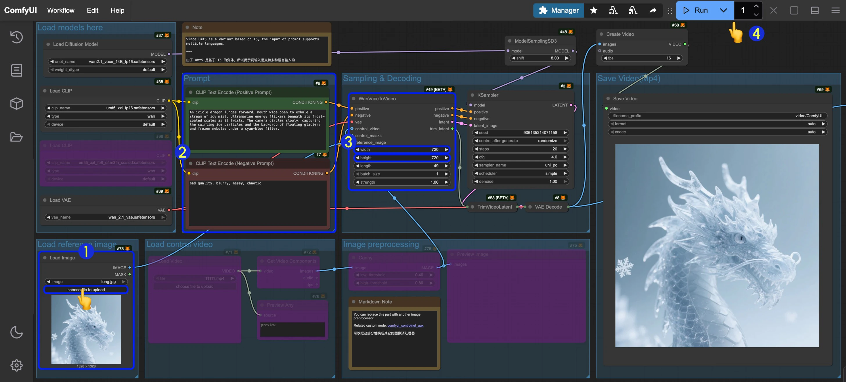
上記のワークフローをそのままご利用いただけます。ただし、Load reference image 内のLoad image ノードの Bypass を解除し、ご自身の画像を入力してください。また、以下の画像もご利用いただけます。このファイルでは、すでに必要なパラメータが事前に設定されています。
1. ワークフローのダウンロード
以下の動画をダウンロードし、ComfyUI にドラッグ&ドロップすることで、対応するワークフローを読み込んでください。 以下の画像を入力としてダウンロードしてください:
2. ステップ・バイ・ステップでワークフローを完了する

Load imageノードに該当する画像を入力してください- テキストから動画へ(Text-to-Video)ワークフローと同様に、プロンプトを修正・編集できます
WanVaceToVideoで画像サイズ(初回実行時は 640×640 解像度を推奨)およびフレーム数(動画の再生時間)を設定してくださいRunボタンをクリックするか、ショートカットCtrl(Mac の場合は Cmd)+ Enterを押して動画生成を実行してください- 生成が完了すると、動画は自動的に
ComfyUI/output/videoディレクトリに保存されます(サブフォルダの場所はsave videoノードの設定により異なります)
3. 追加のワークフローに関する注意点
VACE は、単一の画像内に複数の参照画像を入力し、それらに対応する動画を生成することもサポートしています。関連するサンプルは、VACE プロジェクトのページでご確認いただけます。VACE 動画から動画へ(Video-to-Video)ワークフロー
1. ワークフローのダウンロード
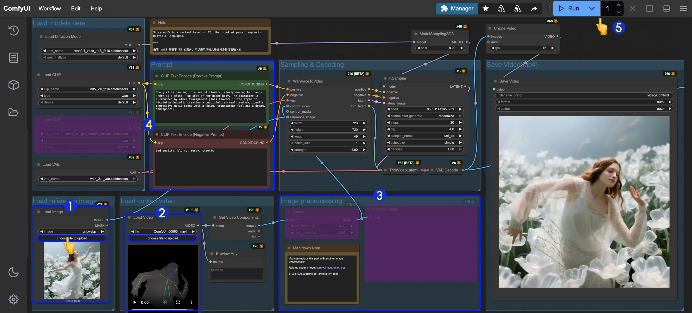
以下の動画をダウンロードし、ComfyUI にドラッグ&ドロップすることで、対応するワークフローを読み込んでください。 以下の素材を入力として使用します:-
参照用の入力画像
- 以下の動画は事前に前処理済みであり、動画生成の制御に使用します。
- 以下の動画は元の動画です。これらの素材をダウンロードし、comfyui_controlnet_aux のような前処理ノードを用いて画像の前処理を行うことができます。
2. ステップ・バイ・ステップでワークフローを完了する

Load reference image内のLoad Imageノードに参照画像を入力してくださいLoad control video内のLoad Videoノードに制御用動画を入力してください。提供された動画はすでに前処理済みのため、追加の処理は不要です- 元の動画を自分で前処理する必要がある場合は、
Image preprocessingグループを編集するか、comfyui_controlnet_auxノードを用いて前処理を実行してください - プロンプトを修正してください
WanVaceToVideoで画像サイズ(初回実行時は 640×640 解像度を推奨)およびフレーム数(動画の再生時間)を設定してくださいRunボタンをクリックするか、ショートカットCtrl(Mac の場合は Cmd)+ Enterを押して動画生成を実行してください- 生成が完了すると、動画は自動的に
ComfyUI/output/videoディレクトリに保存されます(サブフォルダの場所はsave videoノードの設定により異なります)
VACE 動画アウトペインティング(Video Outpainting)ワークフロー
[更新予定]VACE 最初と最後のフレームを指定した動画生成
[更新予定] 最初および最後のフレームが有効に機能するためには、動画のlength 設定が length - 1 が 4 で割り切れる値になる必要があります。対応する
Batch_size 設定は、Batch_size = length - 2 を満たす必要があります。
関連ノードのドキュメント
以下のドキュメントを参照して、関連ノードについて学んでください。WanVaceToVideo ノードのドキュメント
WanVaceToVideo ノードのドキュメント
TrimVideoLatent ノードのドキュメント
ComfyUI TrimVideoLatent ノードのドキュメント