
Localization Support
Currently, ComfyUI supports: English, Chinese, Russian, French, Japanese, and Korean. If you need to switch the interface language to your preferred language, you can click the Settings gear icon and then select your desired language underComfy —> Locale.

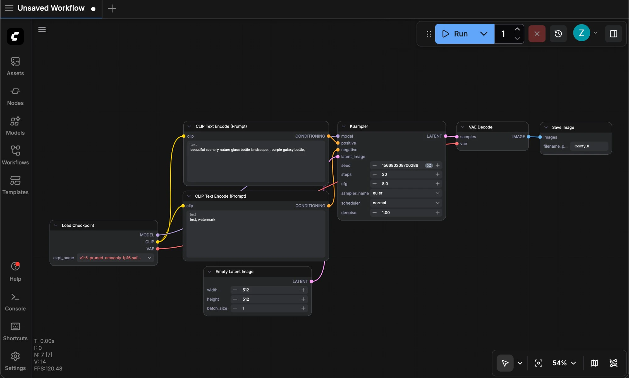
New Menu Interface
Workspace Areas
Below are the main interface areas of ComfyUI and a brief introduction to each part.
- Main Menu: Click to expand the function menu, including file operations, help menu, etc.
- ASSETS: Displays generated images, videos, and other assets.
- Nodes: Lists ComfyUI native and third-party nodes.
- Models: Shows model information detected after ComfyUI starts. After startup, if models are downloaded, press the
rkey to refresh node definitions and get the latest models. - Workflows: Displays locally saved workflows.
- Templates: Provides ComfyUI built-in workflow templates.
Sidebar Panel Buttons

- Workflow History Queue (Queue): All queue information for ComfyUI executing media content generation
- Node Library: All nodes in ComfyUI, including
Comfy Coreand your installed custom nodes, can be found here - Model Library: Models in your local
ComfyUI/modelsdirectory can be found here - Local User Workflows (Workflows): Your locally saved workflows can be found here
Old Menu Version
Currently, ComfyUI enables the new interface by default. If you prefer to use the old interface, you can click the Settings gear icon and then setUse new menu to disabled under Comfy —> Menu to switch to the old menu version.
The old menu interface only supports English.
